Page Summary
-
Devices managed by a custom DPC can be migrated to Android Device Policy using the Android Management API, a process that is transparent to end users but cannot be undone or used to migrate between different EMMs or enterprises.
-
Prerequisites for migration include the device being managed by a custom DPC integrated with the AMAPI SDK, enrolled with the Google Play EMM API, belonging to a Managed Google Play Accounts enterprise, and running a minimum Android version.
-
The migration process involves setting up a policy in AMAPI, creating and sending a migration token to the custom DPC, ensuring Android Device Policy is installed, and calling the migrateDeviceManagementToAndroidManagementApi method in the custom DPC using the AMAPI SDK.
-
The custom DPC needs to integrate the AMAPI SDK and implement a NotificationReceiverService to track the migration process on the device, which can be monitored through a DpcMigrationAttempt.
-
Handling of Wi-Fi networks during migration varies by management mode, with specific considerations for fully managed devices/work profiles on company-owned devices versus work profiles on personal devices, including requirements for passing Wi-Fi information in the DpcMigrationRequest for personal devices and a specific behavior change in Android 12.
Devices already managed by your custom DPC can be migrated to Android Device Policy (ADP) and take advantage of the Android Management API.
Prerequisites
- The device is already managed by your EMM with a custom DPC.
- Your custom DPC is integrated with the AMAPI SDK.
- The device is enrolled with Google Play EMM API.
- The device belongs to a Managed Google Play Accounts enterprise.
- The device runs Android 9 or later.
- In case of work profiles on company-owned devices, the device must run Android 11 or later.
Integrate with the AMAPI SDK in your custom DPC
The migration process requires the custom DPC application to integrate the AMAPI SDK. You can find more information about this library and how to add it to your application in the AMAPI SDK integration guide.
Steps to migrate a device
- Set up a policy intended to be used by the device after it is migrated to AMAPI. For the best user experience, this should be equivalent to the policy already enforced on the device by your DPC. The policy in AMAPI must belong to the same enterprise to which the device already belongs in the Play EMM API. Note that a given enterprise has the same name in both AMAPI and the Play EMM API.
- Create a migration token for the device by calling
enterprises.migrationTokens.create. - Send the
valueof this migration token to your custom DPC. - Make sure Android Device Policy is installed on the device by using Play EMM API.
- Use
DpcMigrationClientFactoryto create aDpcMigrationClient - On the
DpcMigrationClient, call themigrateDeviceManagementToAndroidManagementApimethod. This completes the migration. - The
deviceStatechanges toACTIVE, and you will receive aSTATUS_REPORTmessage through the Pub/Sub channel.
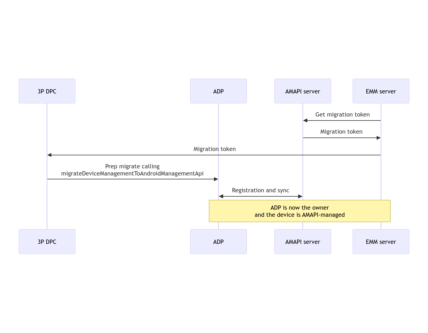
Once the migration completes the calling app loses its Device Owner or Profile Owner privileges, as these are transferred to Android Device Policy. This process can be represented by the following sequence diagram:

Note: The device must be connected to the internet to begin migration. The process is designed to be resilient to network disconnections during the process of migration, so that the key operations requiring network connectivity are done before the actual transfer of device owner or profile owner rights from your DPC to Android Device Policy happens.
Migration token
A migration token is requested by the EMM server to signal the intention to migrate a particular device that is managed by a custom DPC. A migration token can be used till the migration is completed successfully or till it expires.
Custom DPC integration
First you need to create a DpcMigrationRequest, passing
the token, and if necessary, the list of configured Wi-Fi networks to its
builder:
// Create a DpcMigrationRequest
DpcMigrationRequest request =
DpcMigrationRequest.builder()
.setMigrationToken(token)
.build();
You can then use get a DpcMigrationClient and start the
migration process with
migrateDeviceManagementToAndroidManagementApi:
// Create a DpcMigrationClient
DpcMigrationClient dpcMigrationClient = DpcMigrationClientFactory.create(context);
try {
// Use helper function to retrieve Admin component name
var adminComponentName = getAdminComponent(context);
ListenableFuture<DpcMigrationAttempt> futureAttempt =
dpcMigrationClient.migrateDeviceManagementToAndroidManagementApi(
new ComponentName(context, DpcMigrationNotificationReceiver.class),
adminComponentName,
request);
// handle futureAttempt
} catch (RuntimeException e) {
// send failure feedback: "Error: " + e
}
Setting up a NotificationReceiverService and track the migration
Implement a NotificationReceiverService
in your custom DPC.
The migration process is tracked on the device through a
DpcMigrationAttempt.
You can directly use the one returned by
migrateDeviceManagementToAndroidManagementApi or use
getMigrationAttempt and
listMigrationAttempts methods to get and list
migration attempts.
// Passing an empty name, we retrieve the last attempt
var request = GetDpcMigrationAttemptRequest.builder().build();
var attempt = client.getMigrationAttempt(request);
You can optionally set up a DpcMigrationListener using
your NotificationReceiverService, to listen for
status updates for the DpcMigrationAttempt.
// DpcMigrationNotificationReceiver for callback handling
public class DpcMigrationNotificationReceiver extends NotificationReceiverService
implements DpcMigrationListener {
@Override
protected DpcMigrationListener getDpcMigrationListener() {
return this;
}
@Override
public void onMigrationStateChanged(DpcMigrationAttempt migrationAttempt) {
// send success feedback
}
}
Handle Wi-Fi networks
If there are Wi-Fi networks managed by the custom DPC, AMAPI ONC policy should match configurations of these networks for AMAPI to start managing them smoothly. The interaction of DPC migration with Wi-Fi management varies depending on the management mode.
Fully managed devices and work profiles on company-owned devices
During migration, Android Device Policy assumes that any Wi-Fi network configured in policy having the same SSID and security type of a configured Wi-Fi network on the device is identical to the matching configured Wi-Fi network. Hence, Wi-Fi networks configured by custom DPC are untouched after migration until there is a change in the ONC policy corresponding to the network. However, if the custom DPC is uninstalled after migration, then the Wi-Fi networks configured by custom DPC are removed automatically. Android Device Policy continues to enforce policy, and if any of these networks are configured in policy, the networks as configured in policy are added as usual.
Work profile on a personal device
For technical reasons, Wi-Fi networks configured by the custom DPC need to be
removed by the custom DPC for Android Device Policy to start managing these
Wi-Fi networks. The AMAPI SDK takes care of this and removes such Wi-Fi networks
before transferring the ownership from the custom DPC to Android Device Policy
but it requires the custom DPC to pass information about these networks in
DpcMigrationRequest. After migration, networks
configured in policy will be added normally, so it is recommended that the
networks added by the custom DPC should be configured in policy as well.
There are some points to be aware of:
- If the active network is a Wi-Fi network configured by custom DPC, the device can briefly be offline during migration.
- Only the Wi-Fi networks configured by custom DPC should be passed in
DpcMigrationRequest, otherwise migration fails if a network cannot be removed by AMAPI SDK (e.g. user added Wi-Fi network). - Wi-Fi networks should be passed in
DpcMigrationRequestonly when the custom DPC is a profile owner on a personally-owned device, otherwise migration fails. - For technical reasons, Android 12 is an exceptional case where the networks
passed in
DpcMigrationRequestare ignored and all Wi-Fi networks configured by the custom DPC are removed automatically. Further, it is a requirement for the custom DPC to haveACCESS_WIFI_STATEpermission on Android 12 for work profiles on personally-owned devices, otherwise migration fails.
Caveats
Here are some caveats related to this feature.
Enterprise-specific ID
For work profiles on Android 12 and later, the enterprise-specific id,
which can be accessed from DevicePolicyManager.getEnrollmentSpecificId
does not change at the time of the migration. However, if a work profile managed
by Android Device Policy is created again on the device (for example after
deleting the previous one or after factory-resetting the device), the
enterprise-specific ID will change at that point.
Work profiles on fully managed devices
This feature is not supported on fully managed devices which have a work profile running Android 9 or 10. Migrating these devices must not be attempted, and regardless of whether an error is raised, such devices are not supported for DPC migration.
RESET_PASSWORD command
If the device has a lock screen password then the RESET_PASSWORD command
will succeed only after the user confirms their credentials
(e.g. re-entering their PIN) after the migration. If the device has no lock
screen password, the RESET_PASSWORD command can be used right after the
migration.